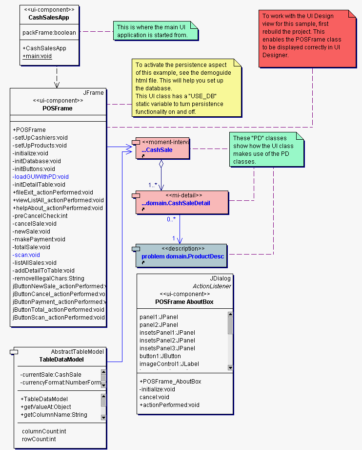
Package Diagram  user_interface