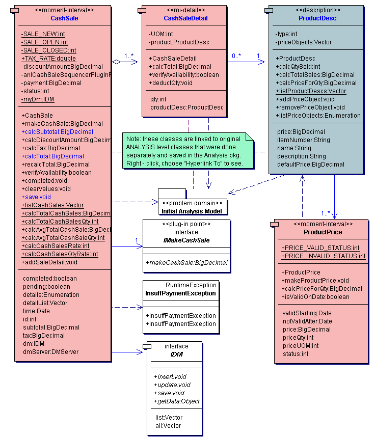
Package Diagram  problem_domain