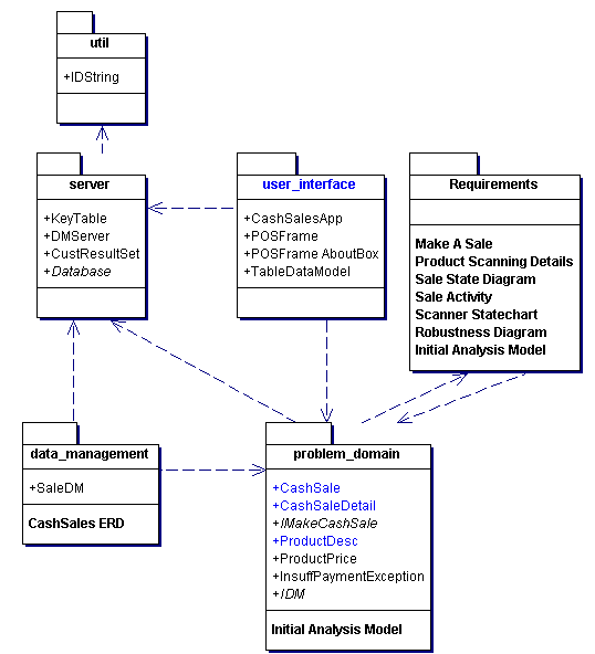
Package Diagram  <default>