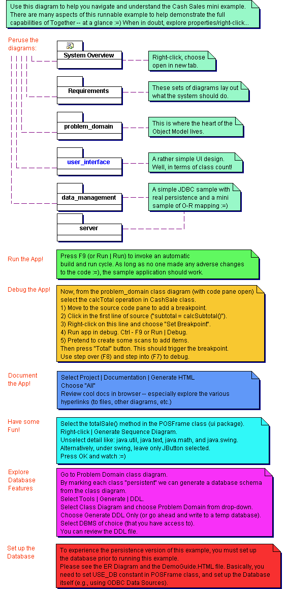
Class Diagram  OpenFirst