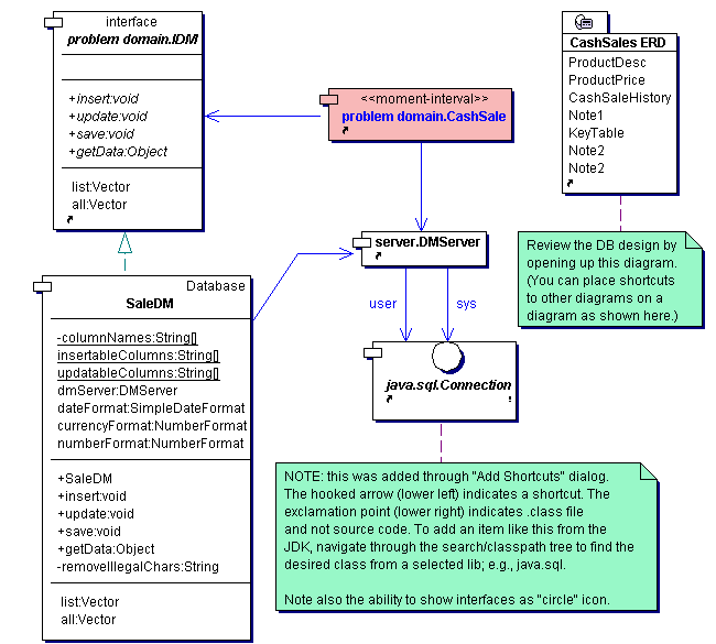
Package Diagram  data_management