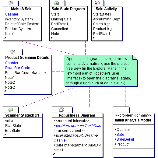
Package Diagram  Requirements